更新包日志:
1、新增对视窗程序的源代码混淆及字符串加密。
2、新增对安卓应用的源代码混淆及字符串加密。
更新说明:
本次更新主要提供并优化了对安卓与视窗的源代码混淆和字符串加密功能,源代码混淆支持自定义字典配置,字符串加密支持自定义加密算法,更新包中已自带相关演示例程,详细实现可查看演示工程。
源代码混淆:
1、在IDE中,打开工程项目的配置窗口,选中“编译时混淆代码”选项,点击确定,当再次编译时将会自动对源代码进行混淆处理。
2、注意:视窗配置窗口若提示默认版本号错误,请修正版本为:1.x.x.x 格式即可,例如:1.0.0.0
字符串加密:
1、在IDE中新建加密字符串配置模块,模块命名为:EncryStrConfig ,注意:模块名称必须固定为该名称,不能为其它名称,否则字符串加密功能将无效,创建好模块后,在该模块中定义两个静态函数分别为:
encrypt 表示加密算法,IDE编译时自动调用该函数,加密项目中的字符串
decrypt 表示解密算法,IDE编译时自动替换源代码中的字符串常量值
如果觉得麻烦,也可以直接复制演示例程中的 EncryStrConfig.sm 模块文件到您的项目工程中。
其它说明:
1、如果需要自定义修改混淆配置文件或字典,可参考 “VcnStudio安装目录/tools/proguard/readme.txt” 文件。
2、该功能在后续版本会只提供给加密锁用户使用。
3、原计划除了源代码混淆和字符串加密外,还准备提供自定义编写SO库,然后对APP进行完全自定义算法加壳保护DEX等功能,但由于编写SO库需要掌握C语言、Java、以及安卓NDK开发,对目前咱们中文编程用户来说,难度稍大,也稍显复杂,所以暂时就没提供相关功能,如果感兴趣的朋友可以参考早期我们发布的SO库开发视频和SO库开发工具,结合AI等方式自行实现。如果后期相关需求增多,届时再考虑推出相关功能。
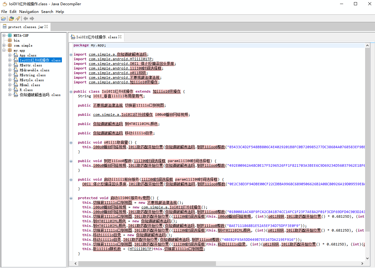
相关效果图:
未混淆之前图片

混淆之后图片:




开启混淆怎么没用?
可以混淆了,重新下载补丁覆盖了,问题已解决。
开启混淆怎么没用?
赞!这个功能牛逼![]()
网页什么时候也来一个JS的加密功能